logo
Bienvenido visitante. Para activar todas las funcionalidades, por favor Iniciar sesión o Registrarse.

Aviso

Icon
Error

Opciones
Ir a la última publicación
JosELO  
#1 Publicado : miércoles, 18 de junio de 2014 5:11:22(UTC)
JosELO

Posición: Newbie

Grupos: Registered
Registrado: 10/06/2014(UTC)
Mensajes: 5
Hombre
Ubicación: Chile

Agradecimientos: 2 veces
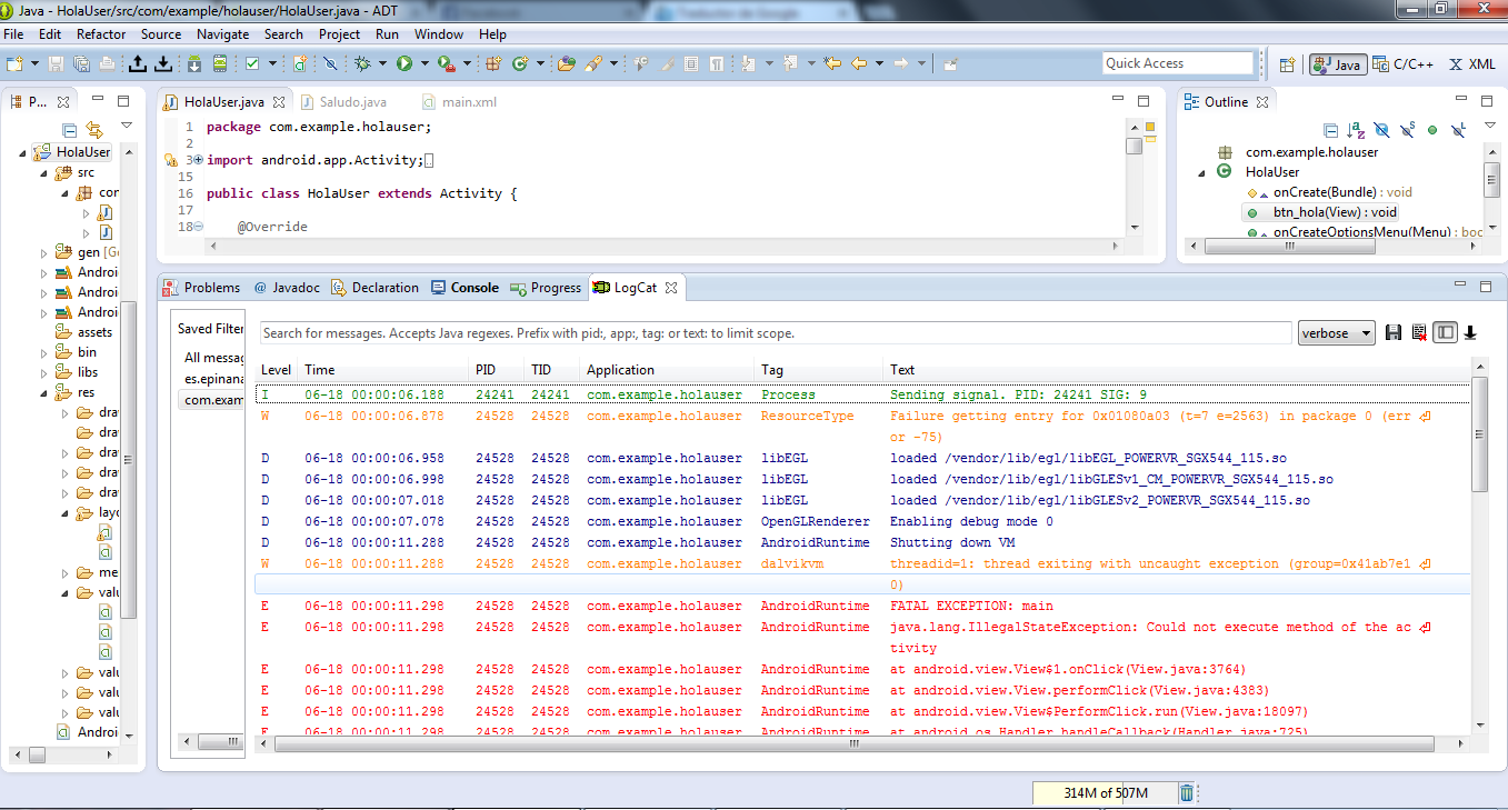
Buenas, he estado leyendo los tutoriales y haciendo mis pseudo-aplicaciones android gracias a la pagina.

Mi situación es la siguiente:

- Hice el tutorial para la app "hola mundo 2", que básicamente es una app a la cual le ingresas el nombre y al apretar un botón, te lleva a una 2da pantalla donde te muestra el nombre que ingresaste.

Hice al pie de la letra lo que decía el tutorial, solo que la app la compilé para Android 4.0 y que funcione para versiones superiores. El problema está al ejecutar la app en mi Tablet.

La ejecuto, ingreso el nombre, y al apretar el botón, la app se "congela" y se cierra. Y en la consola de Eclipse me tira lo siguiente (en el log):



La app, en Eclipse no me tira ningún error. Al apretar el botón, comienzan los problemas.

Como estoy recién comenzando a programar Apps Android, me intriga saber porque pasa esto.
Davidmf8  
#2 Publicado : miércoles, 18 de junio de 2014 11:26:08(UTC)
Davidmf8

Posición: Advanced Member

Grupos: Registered
Registrado: 21/10/2013(UTC)
Mensajes: 39

Agradecimientos: 4 veces
Fue agradecido: 8 vez/veces in 6 publicación(es).
Para tablets no estoy seguro, pero creo que habia que usar fragments para adaptar la pantalla y tal... En móvil no tienes problemas?

yalanii  
#3 Publicado : sábado, 26 de abril de 2025 13:16:11(UTC)
yalanii

Posición: Advanced Member

Grupos: Registered
Registrado: 25/04/2025(UTC)
Mensajes: 74.520
Ubicación: TBS

yalanii  
#4 Publicado : viernes, 2 de mayo de 2025 3:00:47(UTC)
yalanii

Posición: Advanced Member

Grupos: Registered
Registrado: 25/04/2025(UTC)
Mensajes: 74.520
Ubicación: TBS

инфоинфоинфоинфоинфоинфоинфоинфоинфоинфоинфоинфоинфоинфоинфоинфоинфоинфоинфоинфоинфоинфоинфо
инфоинфоинфоинфоинфоинфоинфоинфоинфоинфоинфоинфоинфоинфоинфоинфоинфоинфоинфоинфоинфоинфоинфо
инфоинфоинфоинфоинфоинфоинфоинфоинфоинфоинфоинфоинфоинфоинфоинфоинфоинфоинфоинфоинфоинфоинфо
инфоинфоинфоинфоинфоинфоинфоинфоинфоинфоинфоинфоинфоинфоинфоинфоинфоинйоинфоинфоинфоинфоинфо
инфоинфоинфоинфоинфоинфоинфоинфоинфоинфоинфоинфоинфоинфоинфоинфоинфоинфоинфоинфоинфоинфоинфо
инфоинфоинфоинфоинфоинфоинфоинфоинфоинфоинфоинфоинфоинфоинфоинфоинфоинфоинфоинфоинфоинфоинфо
инфоинфоинфоинфоинфоинфоинфоинфоинфоинфоинфоинфоинфоинфоинфоинфоинфоинфоинфоинфоинфоинфоинфо
инфоинфоинфоинфоинфоинфоинфоинфоинфоинфоинфоинфоинфоинфоинфоинфоинфоинфоинфоинфоинфоинфоинфо
инфоинфоинфоинфоинфоинфоинфоинфоинфоинфоинфоинфоинфоинфоинфоинфоинфоинфоинфоинфоинфоинфоинфо
инфоинфоинфоинфоинфоинфоинфоинфоинфоинфоинфоинфоинфоtuchkasинфоинфо
yalanii  
#5 Publicado : miércoles, 2 de julio de 2025 4:19:29(UTC)
yalanii

Posición: Advanced Member

Grupos: Registered
Registrado: 25/04/2025(UTC)
Mensajes: 74.520
Ubicación: TBS

yalanii  
#6 Publicado : domingo, 3 de agosto de 2025 1:13:12(UTC)
yalanii

Posición: Advanced Member

Grupos: Registered
Registrado: 25/04/2025(UTC)
Mensajes: 74.520
Ubicación: TBS

audiobookkeeper.rucottagenet.rueyesvision.rueyesvisions.comfactoringfee.rufilmzones.rugadwall.rugaffertape.rugageboard.rugagrule.rugallduct.rugalvanometric.rugangforeman.rugangwayplatform.rugarbagechute.rugardeningleave.rugascautery.rugashbucket.rugasreturn.rugatedsweep.rugaugemodel.rugaussianfilter.rugearpitchdiameter.ru
geartreating.rugeneralizedanalysis.rugeneralprovisions.rugeophysicalprobe.rugeriatricnurse.rugetintoaflap.rugetthebounce.ruhabeascorpus.ruhabituate.ruhackedbolt.ruhackworker.ruhadronicannihilation.ruhaemagglutinin.ruhailsquall.ruhairysphere.ruhalforderfringe.ruhalfsiblings.ruhallofresidence.ruhaltstate.ruhandcoding.ruhandportedhead.ruhandradar.ruhandsfreetelephone.ru
hangonpart.ruhaphazardwinding.ruhardalloyteeth.ruhardasiron.ruhardenedconcrete.ruharmonicinteraction.ruhartlaubgoose.ruhatchholddown.ruhaveafinetime.ruhazardousatmosphere.ruheadregulator.ruheartofgold.ruheatageingresistance.ruheatinggas.ruheavydutymetalcutting.rujacketedwall.rujapanesecedar.rujibtypecrane.rujobabandonment.rujobstress.rujogformation.rujointcapsule.rujointsealingmaterial.ru
journallubricator.rujuicecatcher.rujunctionofchannels.rujusticiablehomicide.rujuxtapositiontwin.rukaposidisease.rukeepagoodoffing.rukeepsmthinhand.rukentishglory.rukerbweight.rukerrrotation.rukeymanassurance.rukeyserum.rukickplate.rukillthefattedcalf.rukilowattsecond.rukingweakfish.rukinozones.rukleinbottle.rukneejoint.ruknifesethouse.ruknockonatom.ruknowledgestate.ru
kondoferromagnet.rulabeledgraph.rulaborracket.rulabourearnings.rulabourleasing.rulaburnumtree.rulacingcourse.rulacrimalpoint.rulactogenicfactor.rulacunarycoefficient.ruladletreatediron.rulaggingload.rulaissezaller.rulambdatransition.rulaminatedmaterial.rulammasshoot.rulamphouse.rulancecorporal.rulancingdie.rulandingdoor.rulandmarksensor.rulandreform.rulanduseratio.ru
languagelaboratory.rulargeheart.rulasercalibration.rulaserlens.rulaserpulse.rulaterevent.rulatrinesergeant.rulayabout.ruleadcoating.ruleadingfirm.rulearningcurve.ruleaveword.rumachinesensible.rumagneticequator.rumagnetotelluricfield.rumailinghouse.rumajorconcern.rumammasdarling.rumanagerialstaff.rumanipulatinghand.rumanualchoke.rumedinfobooks.rump3lists.ru
nameresolution.runaphtheneseries.runarrowmouthed.runationalcensus.runaturalfunctor.runavelseed.runeatplaster.runecroticcaries.runegativefibration.runeighbouringrights.ruobjectmodule.ruobservationballoon.ruobstructivepatent.ruoceanmining.ruoctupolephonon.ruofflinesystem.ruoffsetholder.ruolibanumresinoid.ruonesticket.rupackedspheres.rupagingterminal.rupalatinebones.rupalmberry.ru
papercoating.ruparaconvexgroup.ruparasolmonoplane.ruparkingbrake.rupartfamily.rupartialmajorant.ruquadrupleworm.ruqualitybooster.ruquasimoney.ruquenchedspark.ruquodrecuperet.rurabbetledge.ruradialchaser.ruradiationestimator.rurailwaybridge.rurandomcoloration.rurapidgrowth.rurattlesnakemaster.rureachthroughregion.rureadingmagnifier.rurearchain.rurecessioncone.rurecordedassignment.ru
rectifiersubstation.ruredemptionvalue.rureducingflange.rureferenceantigen.ruregeneratedprotein.rureinvestmentplan.rusafedrilling.rusagprofile.rusalestypelease.rusamplinginterval.rusatellitehydrology.ruscarcecommodity.ruscrapermat.ruscrewingunit.ruseawaterpump.rusecondaryblock.rusecularclergy.ruseismicefficiency.ruselectivediffuser.rusemiasphalticflux.rusemifinishmachining.ruspicetrade.ruspysale.ru
stungun.rutacticaldiameter.rutailstockcenter.rutamecurve.rutapecorrection.rutappingchuck.rutaskreasoning.rutechnicalgrade.rutelangiectaticlipoma.rutelescopicdamper.rutemperateclimate.rutemperedmeasure.rutenementbuilding.rutuchkasultramaficrock.ruultraviolettesting.ru
yalanii  
#7 Publicado : martes, 14 de octubre de 2025 12:59:49(UTC)
yalanii

Posición: Advanced Member

Grupos: Registered
Registrado: 25/04/2025(UTC)
Mensajes: 74.520
Ubicación: TBS

Usuarios navegando este tema
Guest
Salto de foro  
No puedes iniciar nuevos temas en este foro.
No puedes responder a temas en este foro.
No puedes eliminar sus temas en este foro.
No puedes editar sus temas en este foro.
No puedes crear encuestas en este foro.
No puedes votar las encuestas en este foro.